Nicholas Goodman On The New OWB Paris “Experts” Feature
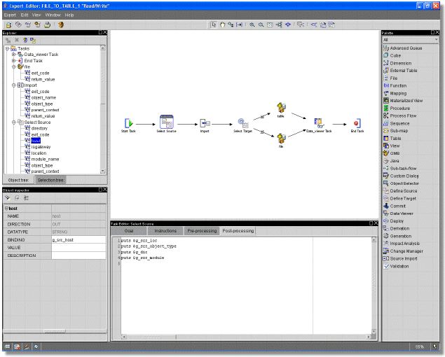
One of the new features coming up in OWB "Paris" is "Experts", which allows you to reuse OWB components to build your own custom ETL applications. A typical use of this feature is to put together an "expert" script that obtains the name of a file from a user, then imports the file into a table, carries out a transformation and then loads the results into a data mart.

Nicholas Goodman has seen an early version of "Paris" and has written a blog article on the new "experts" feature". "In my opinion the name does not adequately capture the functionality but I'm not sure I can suggest anything better. The Expert feature is a combination macro language, best practices scripting, OWB extension SDK, and labor saver. While it might be tough to name the new feature which does a great deal, it is not tough to see the direct applicability of Experts for OWB customers. OWB Experts is a new OWB feature that allows for building guided experiences within OWB. Experts allow one to expose limited pieces of OWB, and OWB functionality a guided manner. Many programs have this type of functionality, with Microsoft Office being famous for it's effective use of Fax Wizards, Mail Merge Wizards, etc. NOTE: The OWB product team assures me they have no plans to consider, ever, never in a millions years add a dancing paper clip to OWB."