Back In The Blogosphere
I've somewhat disappeared off the blogosphere over the last couple of months, with updates to this site pretty few and far between. In fact I've actually been busier than ever and doing a lot of research and writing on Oracle BI&W, plus there's been quite a few developments work-wise that I can't really go into now but are going to have a big impact for me over the coming few years. Whilst I can't really talk about this now, I can talk about some of the articles and publications I've been working on and recap on some bits of Oracle news that you might not be aware of.
Looking at writing first of all, one big thing that I've been working on is contributing a couple of chapters for the forthcoming Oracle Press "Oracle Discoverer Handbook", on the OLAP support in the 10.1.2 release of Oracle Business Intelligence Discoverer. If you've tried to find documentation on Discoverer Plus OLAP you'd have noticed that there's only a small section in the online documentation, and so what I've done is go through all the common tasks that you'll need to coverer using D4O, and describe in more details some of the tips and tricks that I'd previously published elsewhere, such as for example drilling from OLAP to relational or building your first cube using Analytic Workspace Manager. The book is primarily written by Michael and Darlene Armstrong-Smith (you'll know Michael from the OTN Discoverer Forum) and will go out in their names, but it was interesting contributing towards the book and gave me a better idea of the work involved in doing something myself. From speaking to Michael, it should be out at the start of 2006, and from what I've seen of Michael and Darlene's chapters, it's shaping up to be pretty good.
Another big article I've been working on is a piece for DBAZine on Oracle 10g OLAP Performance Tuning. Unlike "regular" data warehousing, there's little content or material out there for tuning the OLAP server within Oracle Database 10g, and this article seemed a good way for me to combine my interest in OLAP with my other interest in Oracle performance tuning. What I've done is take a methodical, "scientific" approach to tuning analytic workspaces, tried to back up assertions with test cases and documented the effect of the various techniques, and I've now passed the paper out to a few people on the OTN OLAP Forum, plus others like Dan Vlamis, for technical review. With a bit of luck this will be a first stab at producing an "authoritative" OLAP tuning paper, and if I can get it tech reviewed by some of my peers, we can try and make sure it's correct and provable. I'm hoping to get it through review by the end of August, with a publication date later in September.
On a personal level, I got the news through the other week that I've been awarded the "Oracle Magazine Editor's Choice" award for "Oracle ACE of the Year 2005", and I've just taken part in an interview that'll appear in Oracle Magazine in Nov/Dec 2005. I guess this is for work on the blog, and perhaps the OTN articles, but I'll be meeting up with the OTN and Oracle Magazine team at Open World next month, so no doubt I'll hear more then. Also, if you're over at Open World, I'll be taking part in the "OTN Meet The Experts" BI session at the OTN Lounge on September 21st between 11.30 and 12.00, a non-scripted, informal Q&A session where I'll try and answer questions on Oracle BI & data warehousing.
Whilst I've been away there's been another spate of new Oracle blogs arriving, including one by a member of the Oracle BI product team (Abhinav Agarwal I think) called the "Oracle Business Intelligence Blog" (Abhinav, if it's you, drop me a line to get in touch). The blog starts off with a couple of interesting postings, one on the memory impact of hosting large Discoverer workbooks in portlets, and one on the install methods with the upcoming Phase 2 (10.1.2.0.2) release of Application Server - this second posting was particularly interesting as it appears that this next release will restore the option to install Discoverer and Portal in the same Oracle home, which will reduce the total footprint if you want to get both Portal and Discoverer installed on the same machine (and it'll save you needing to associate the Discoverer tier with the infrastructure tier). I'll keep an eye on this blog as it appears to be written by someone from within the product team, so will hopefully be a good way to see what's coming along with new product releases. Other new blogs you might want to bookmark include Andrew Clarke (fellow ACE, Brit, and UKOUG SIG committee member), Wim Coekaerts (OTN's Mr Linux) and Lisa Dobson (newbie DBA based up in Newcastle).
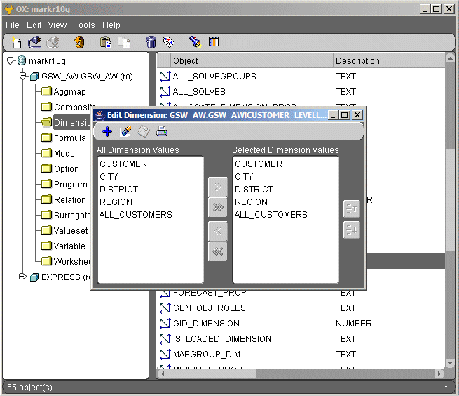
Finally, if you keep an eye on the OTN BI & OLAP homepage (as you do), you might have noticed a new utility called OX that's available for download. It's all a bit mysterious and unheralded but from having a play around with it and reading the readme.txt, I think OX stands for "OLAP Explorer" and it's a lightweight viewer/explorer for analytic workspace objects. Here's a few screenshots of it in action:



There's also an entry in the toolbar menu for "Install OX Protocol" which doesn't work in the version I've downloaded, and there's nothing in the documentation to suggest what it does. Mysterious. The Help menu item brings up an empty help dialog and there's nothing about it on OTN or the OLAP Forum so it's a bit of a mystery as to what this tool is actually about, but where it differs from AWM10g is that it doesn't depend on their being a valid "Model View" of the AW, so I guess it's an IDE for working directly with OLAP DML and "raw" OLAP objects. Perhaps if anyone knows more about it, in particular the "OX Protocol", they can drop me a line?
Anyway, that's it for now, back in a day or so.