A Guide to OracleBI Suite Enterprise Edition
Oracle Business Intelligence Suite Enterprise Edition is Oracle's "next generation" business intelligence platform. Centred around Oracle BI Analytic Server, a business intelligence "application server", Oracle BI Suite Enterprise Edition comes with a range of ad-hoc, presentation and delivery tools and supports connectivity to a range of heterogeneous data sources.
Unlike products such as OracleBI Discoverer, Oracle Reports Services and Oracle Portal, the query and delivery tools within BI Suite Enterprise Edition were built from the ground-up to share the same metadata, application server platform, calculation infrastructure and administration tools. All of the tools were built using Dynamic HTML, providing a rich user interface for users whilst requiring no client side applications other than a Web browser. Reflecting the fact that enterprises have a multitude of data sources that are not always consolidated in a single data warehouse, Oracle BI Suite Enterprise Edition is a federated system that supports connectivity to relational, OLAP and other structured data sources, processes and combines the results at the application server level, and then presents results to users in a unified manner.
Launched in New York in April 2006, Oracle BI Suite Enterprise Edition is a major upgrade to Oracle's existing line-up of business intelligence and reporting tools. As part of this new product announcement, Oracle's existing family of reporting and analysis tools were rebranded as Oracle Business Intelligence Standard Edition, and a new product offering, Oracle BI Suite Standard Edition One, was launched, featuring a subset of the Enterprise Edition toolset and aimed at small to medium-sized businesses.
The Oracle Business Intelligence Suite Product Family
Following the release of Oracle BI Suite Enterprise Edition, Oracle have rebranded the existing BI toolset, previously know as Oracle Business Intelligence 10g, as Oracle Business Intelligence Suite Standard Edition. In time, the Standard Edition will have Oracle XML Publisher, to be renamed as Oracle BI Publisher, in the suite as a replacement for Oracle Reports Services, but other than that the product line up and suite pricing will remain the same, at $20k per CPU or $400 per named user.
Oracle Business Intelligence Suite Enterprise Edition will contain all of the new line up of products, together with the BI Analytic Server, and will be licensed at $1500 per named user. As well as the standard set of new Oracle BI products, the suite will also include OEM'd versions of Informatica and Actuate, which over time will be replaced by Oracle equivalents (XML Publisher, Oracle Warehouse Builder).
Due for release later in 2006, Oracle BI Suite Standard Edition One will contain a subset of the Enterprise Edition products and will also ship with Oracle Database 10g Standard Edition and Oracle Warehouse Builder. Oracle BI Suite Standard Edition One will be limited to a server with 2 CPUs and a maximum of 50 named users, and will be licensed at $25k all in.
Based On Siebel Analytics
The technology and products that make up the Oracle BI Suite Enterprise Edition are based on Siebel Analytics, a product Oracle acquired when it took over Siebel earlier in 2006. Siebel Analytics is itself based on technology Siebel acquired from a company called nQuire back in 1999, and was generally seen in the industry as a next-generation, highly capable business intelligence platform that towards the end made up around 25% of Siebel's license revenue.

Initially, the products within Oracle BI Suite Enterprise Edition will consist of Siebel Analytics applications re-badged with an Oracle logo, certified to run on Oracle's Fusion Middleware. As time goes on though, Oracle will add more Oracle-derived functionality into BI Suite Enterprise Edition, including products such as XML Publisher, Oracle Business Activity Monitoring and Oracle Portal, and the Siebel products themselves will be enhanced and extended to meet the needs of customers. The central core proposition though - a BI analytic application server that connects to heterogeneous data sources - will not change, and this represents a significant change to Oracle's previous policy of moving all business intelligence data into the Oracle database, and then reporting on it using Oracle tools.
Given that at least the initial releases of Oracle BI Suite Enterprise Edition will be largely based on re-badged Siebel Analytics products, the best way of understanding how this technology will work is to take a look at how the latest release of Siebel Analytics, now at version 7.8, works.
The Siebel Analytics Product Family
Siebel Analytics 7.8 consists of two sets of products; Siebel Business Analytics Platform, the application server, administration and query tools that now make up Oracle BI Suite Enterprise Edition; and Siebel Analytics Applications, a set of pre-packaged, vertical applications, build using the Analytics Platform tools, that Oracle will continue to sell under the Siebel Business Analytics Applications name.

Prior to Siebel's acquisition by Oracle, the major use of Siebel Analytics was to support these pre-packaged applications, with the value proposition being that they already had connectors to Siebel CRM and other major ERP applications, the workflow was already built in, and they were build on a "best of breed" analytic platform. Going forward, it is likely that Oracle will base their future Fusion business intelligence applications on Siebel Business Analytics Applications.
Siebel Business Analytics Applications
At the time of the Oracle acquisition, Siebel had seven applications within the Siebel Analytic Applications product family, each of which has now been rebranded as Oracle products but otherwise kept the same. These products include Sales Analytics, Service and Contact Center Analytics, Marketing Analytics, Financial Analytics, Supply Chain and Supplier Analytics, HR/Workforce Analytics and Real-Time Decision Solutions.


These analytic applications also came with pre-built ETL routines to over 3000 ERP tables, including connectors to Siebel CRM, Oracle e-Business Suite, SAP, PeopleSoft and call-centre telephony applications.
The Oracle Business Intelligence Suite Platform
The initial release of Oracle BI Suite Enterprise Edition consists Siebel Analytics Platform applications that have been re-badged as Oracle products. Over time, more Oracle products will be included in the BI Suite Enterprise Edition, and the existing Siebel-derived products will be enhanced and extended.
At the time of writing (May 2006), the proposed product line up for Oracle BI Suite Enterprise Edition will be:
- OracleBI Analytics Server, based on Siebel Analytic Server
- OracleBI Interactive Dashboards, based on Siebel Intelligence Dashboard
- OracleBI Answers, based on Siebel Answers
- OracleBI Delivers, based on Siebel Delivers
- OracleBI Disconnected Analytics, based on Siebel Mobile Analytics
- OracleBI Reporting & Publishing, based on technology from Actuate
Oracle BI Suite Enterprise Edition does not come with an ETL tool, although Siebel did have an OEM agreement with Informatica to include PowerCenter in Siebel Analytics. It is not clear at this time whether BI Suite Enterprise Edition customers will be able to use this included copy of Informatica PowerCenter, but it is expected that Oracle will replace this third-party tool over time with Oracle Warehouse Builder.
Relationship To Traditional Oracle Data Warehouse Architectures
Given that Oracle BI Suite Enterprise Edition, and Siebel Analytics before that, is a federated system, how does this fit in with the traditional Oracle data warehousing approach, where data is extracted from heterogenous data sources, loaded into the database and then transformed into an integrated data warehouse. Does the BI Suite Enterprise Edition do away with the need for a data warehouse, or is it something that is complementary to it?
The reason that BI Suite Enterprise Edition could be seen to do away with the need for a data warehouse, is that the Analytic Server supports connections through to disparate data sources, and joins the results together before presenting them to the user. As such, it performs the integration role traditionally carried out by the staging area of a data warehouse. In addition, the Analytic Server stores metadata about the source data, and the business definitions that the administrator places over it, in a repository. However in many ways the BI Suite Enterprise Edition is competes in the same space as business intelligence suites from Cognos and Business Objects, which also have an application server element, their own roles and permissions, and caching of frequently accessed data in a cache.
In reality, most customers will use Oracle BI Suite Enterprise Edition as a complement to a traditional Oracle data warehouse; Oracle BI Suite Enterprise Edition will be used as the query and reporting platform for the data warehouse, and the odd bit of supporting data, such as external demographic data, or data held in spreadsheets or XML files, will be loaded directly into the Analytic Server as required. The basic need to cleanse and transform data will not go away, and a data warehouse, together with an ETL tool such as Oracle Warehouse Builder, is the best place to carry out this integration.
Siebel Analytics Components In Focus
As at the time of writing (May 2006) the Oracle BI Suite components have yet to be publicly made available, to get a taste of how these products will look we will now take a closer look at their Siebel Analytics predecessors. In particular, we will look at the Siebel Analytic Server, the "heart" of the Siebel Analyics suite; Siebel Answers, the ad-hoc query tool that performs a similar function to OracleBI Discoverer; and Siebel Intelligence Dashboard, which performs a similar role to OracleAS Portal.
Siebel Analytic Server
At the heart of the Siebel Analytics Platform, and now Oracle BI Suite Enterprise Edition, is the Analytic Server. This is a "business intelligence application server" that provides a platform for Siebel Answers, Siebel Intelligence Dashboards and the other query tools, adds business and presentation metadata, retrieves data from source databases and then caches and post-processes the results before presenting the results to the query tool.

The Analytic Server is effectively a ROLAP (Relational OLAP) engine, that connects to data sources but does not have any local storage in the traditional, database sense, although it does have a cache which holds copies of data previously retrieved, so that subsequent requests for the same data are returned faster. Like OracleBI Discoverer, the Siebel Analytic Server has a Enterprise Semantic Model (equivalent to a Discoverer End User Layer) although it is made up of three layers; Presentation, Business and Physical.
The Siebel Analytic Server, and the Oracle BI Analytic Server that follows it, are designed from the ground up to be database independent. Connectivity is supported through to all databases with an ODBC driver, and to other structured data sources such as Microsoft Excel spreadsheets and XML documents. Once data has been retrieved from the source databases, the Analytic Server joins the data sources as neccessary, applies calculations and carries out other post-processing, and presents the results users using their chosen query tool. As such, the design goal for the Analytic Server was to push as much of the query load to the back-end databases, with the Analytic Server combining the data, applying presentation and security rules, and then handing off the results to the query tool.
An obvious question that arises when considering the Analytic Server is to what extend it can scale up to handle data from very large databases. Whilst the author has not tested the Analytic Server with large datasets, marketing material from Siebel claimed that it could handle tens of thousands of concurrent users, millions of customers, and multiple terabytes of detailed transaction-level data. In addition, whilst the Analytic Server does not store it's own data it shares many of the characteristics of an enterprise-quality database, including supporting multiple concurrent users, providing security, running on different platforms (Unix and Microsoft Windows, though not Linux yet), performing well with large data volumes, being highly available and providing diagnostic capabilities, and only differing from a RDBMS in that it does not store data (with the exception of query result caching) and not support transactions.
Federated Data SourcesAs mentioned previously, a key design goal for the Siebel Analytic Server, and Oracle BI Suite Enterprise Edition, is to push as much of the processing to the back end databases that hold your data. Typically, when you set up Siebel Analytics, you define connections to the back-end databases (Oracle, Microsoft SQL Server, IBM DB2) that contain the data you wish to analyze, and then define business and presentation layers (the "Enterprise Semantic Model") over this raw data. Then, when users query the Analytic Server using a query tool, this "logical" query gets translated into one or more queries against backend data sources and the data is then retrieved. If the Analytic Server cache is enabled, the results of this query are stored in the cache for later use, and the results are returned to the user.
Siebel Analytic Server and Oracle BI Analytic Server support connections to many data sources. Relational data can be retrieved from any database with an ODBC driver, including Oracle, Microsoft SQL Server, IBM DB2 and Teradata. The Analytic Server also supports connectivity to multidimensional MDX data sources such as Microsoft Analysis Services and SAP Business Warehouse, as well as file and XML sources. When these data sources are imported into the Analytic Server, the users sees a unified view of the total set of data available, which can include elements from disparate data source brought together into the same fact and dimension objects.
The Enterprise Semantic ModelThe Analytic Server holds its metadata about the data it can connect to, in a repository. This repository consists of three layers; a physical layer, that provides information about the databases and other data sources that the analytic server can connect to; a business model and mapping layer, which contains logical tables, columns and mappings, together with business constructs such as dimensions and measures; and a presentation layer, which contains user views of the business layer.

Relating the Analytic Server back to OracleBI Discoverer, the Business Layer and the Presentation Layer equate to business areas within an End User Layer. Whereas Discoverer includes definitions of item and folders names, filters and drill paths all within a business area, the Analytic Server splits these out, holding the "business names" for data items in the Business Layer, together with logical groupings of tables which equate to Discoverer complex and custom folders. Unlike Discoverer End User Layers, Analytic Server business areas can also contain definitions of dimensions, hierarchies and levels, and can specify whether a logical item is cached or not. In contrast, the presentation layer explicitly splits out user views of these business items, applying security and filters as needed, providing a customized view for particular users and groups who need to see a certain "slice" of the data.
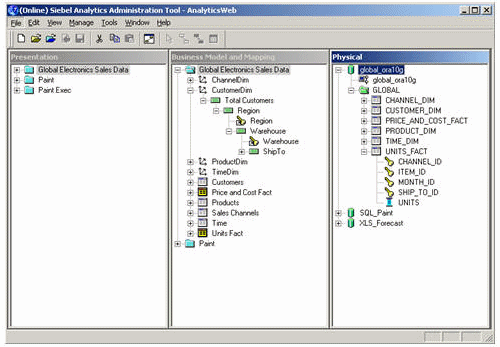
Analytic Server AdministrationThe Analytic Server, and in particular the Enterprise Semantic Model, is administered using the Administration Tool, a Windows application that connects to either an online or offline repository.

The Administration Tool presents the three layers of the Enterprise Semantic Model as three panes, showing the Presentation, Business Model and Mapping, and the Physical layer next to each other. Using the tool, you can create and maintain users and groups, assign permissions to them, manage the cache and perform other tasks.
Oracle OLAP and End User LayersThe Siebel Analytic Server, and the initial release of Oracle BI Analytic Server, has good support for multi-dimensional, MDX-based OLAP data sources. These data sources appear, together with their OLAP metadata (dimensions, hierarchies, levels etc) in the physical layer of the Enterprise Semantic Model. The Analytic Server then internally converts these multi-dimensional datasets into row-based data sets, before combining it with other data sources in the Business and Presentation metadata layers.
At present, there is no native connectivity to Oracle OLAP analytic workspaces that connects via the OLAP API, or connectivity to OracleBI Discoverer that can access an End User Layer. It is however possible to connect to Analytic Workspaces by creating SQL database views using the OLAP_TABLE function and then importing these views into the Physical Layer of the Enterprise Semantic Model, although you will not have access to the OLAP metadata within the analytic workspace such as hierarchies, attributes and levels. Once in the Enterprise Semantic Model however, they will be treated as rowsets anyway, as all OLAP data is, and you will not therefore lose any functionality compared to MDX-based data sources. In the future however, it is expected that the Oracle BI Analytic Server will support Oracle OLAP data source natively.
In terms of OracleBI Discoverer End User Layers, currently the only way to bring data into the BI Analytic Server that is currently reported on using Discoverer is to re-import the table and object metadata into the Physical Layer, and recreate business areas in the Business and Physical layers. In future, again, subsequent versions of the BI Analytic Server are likely to support End User Layers as data sources, allowing you to import your business area definitions directly into the Enterprise Semantic Model.
Query GenerationAs mentioned earlier, one of the main design goals for the Analytic Server is that the source databases do as much of the query processing as possible. The thinking behind this is that a dedicated OLAP database will be better at performing OLAP calculations and analysis, a high-end relational database such as Oracle will be better at handling very large datasets, and where possible these technologies should be used to perform the "heavy lifting" rather than the Analytic Server itself. The role that the Analytic Server plays is that it accepts from the query tool a query against logical objects, and it then translates this logical query into SQL (and MDX) against the source databases. When these databases return their results, the Analytic Server joins the data if needed, performs some calculations itself if appropriate, formats the data and returns it to the query tool.

The SQL that is emitted for each type of database is optimised to take advantage of the platform's specific features, and the server can access data in aggregate tables if it is aware of them. This could mean, for example, that you can directly map measures at a higher level of aggregation to aggregate tables in the database, which you could use as a replacement for the query rewrite mechanism in the Oracle database. This feature can also be used to advise the Analytic Server to use a different SQL view over an analytic workspace if a higher level of aggregation is called for.
Analytic Server CacheBy default, the Analytic Server will go back to the back-end databases every time a user makes a query. By enabling the Analytic Server cache, however, it is possible to store these results on the application server middle tier, so that similar requests can be served from the cache rather than going back to the database. This cache is disabled by default , but can be enabled via the NQSCONFIG.INI file, where is it also possible to set the size of cache and the way in which the cache is cleared down when data in the source databases changes.
A common way to boost the performance of the Analytic Server is to pre-seed the cache with the results of commonly requested queries, using a feature called "iBots". iBots are scheduled jobs that run queries and (optionally) return the results to a user, and are used in this context to run reports before they are needed, automatically place the results in the cache, and then have the data returned from the cache rather than the back-end database when users then come to request it.
When working with the cache however, consideration needs to be given as to how to handle situations when the cache becomes out of date. Unlike Oracle Materialized Views, there is no automatic link between the cache data and the data in the back-end databases, and therefore the cache needs to be cleared down either automatically to a schedule (usually after the major data warehouse ETL processes), manually or in response to an event.
Analyzing Data
Once data is in the Enterprise Semantic Model, and user security and permissions has been set up, you can then connect query tools to the server and start to analyze the data.
There are two basic ways to analyze data held in the Analytic Server. Firstly, it can be accessed by any query tool that can connect to the Siebel Analytics ODBC client, but more commonly, the data is accessed using one of Siebel's, and now Oracle's, dedicated query tools. These include:
- Siebel Answers, now rebranded as OracleBI Answers
- Siebel Intelligence Dashboard, now rebranded as OracleBI Dashboard
- Siebel Briefing Books, now rebranded as OracleBI Briefing Books
- Siebel Mobile Analytics, now rebranded as OracleBI Mobile Analytics
Siebel, and now OracleBI, Answers, is the ad-hoc query tool for the Analytic Server, and has comparable functionality to OracleBI Discoverer. It runs as a DHTML Web-based application and is integrated in with Siebel Intelligence Dashboard and the other query tools. Like OracleBI Discoverer, it presents data items to the end user using business terms (taken from the Presentation layer of the Enterprise Semantic Model) and allows the user to build up their query interactively on the screen. Like OracleBI Discoverer, it supports both tabular and crosstab-style reporting (which it refers to as pivot tables), but unlike Discoverer, it allows you to have multiple queries on the same page, in a similar way to Business Objects and Cognos ReportNet.

First impressions are that Siebel Answers is faster and more responsive that OracleBI Discoverer Plus and Viewer, and it combines the functionality of Discoverer Plus (query authoring, a rich user interface) and Discoverer Viewer (no-download, thin-client interface) in the one product. It is however (in the author's opinion) not quiet as intuitive as OracleBI Discoverer for users who are not experienced with the tool, and as yet it does not provide full OLAP-style analysis of data, in that you cannot build reports using OLAP objects such as dimensions, hierarchies, measures and attributes. It is understood that this shortcoming will be addressed in future releases, with either OracleBI Discoverer Plus OLAP becoming a client for the Analytic Server, or (more likely) elements of OracleBI Discoverer Plus OLAP functionality being incorporated into future versions of OracleBI Answers.
Siebel Intelligence Dashboard (OracleBI Dashboard)Delivered alongside Answers, Siebel Intelligence Dashboard takes reports build using Oracle Answers and other Siebel query tools, and aggregates them into a dashboard. As Dashboard and Answers are part of the same Web-Based application, there is no delay in switching between them and no configuration needed to get them to interoperate.

Again, comparisons to Oracle's existing products are obvious, with the equivalent product in the Standard offering being Oracle Portal. First impressions are that the integration between Answers and Dashboard is better than with Discoverer and Portal, with Answers data being displayed "live" in the dashboard and with the user being able to interact with the data rather than having to launch out into a separate Discoverer Viewer session. It is however understood that future versions of the BI Suite Enterprise Edition will feature OracleAS Portal integration as well as integration with Dashboard, should users wish to incorporate Answers reports into a wider, corporate-wide Portal deployment.
Other Siebel Analytics and OracleBI Suite Enterprise Edition ToolsAs well as Answers and Dashboard, the OracleBI Suite Enterprise Edition also comes with the following query tools:
- Siebel Delivers / OracleBI Delivers : provides business activity monitoring and alerts, via iBots, that delivers reports and other analysis to users via a Web browser, mobile phone or PDA.

- Siebel Briefing Books / OracleBI Briefing Books : a desktop application that accepts downloadable snapshots of Dashboard pages and allows user to page through them offline
- Siebel Mobile Analytics / OracleBI Mobile Analytics : a mobile solution with an embedded database (currently SQLLite, probably an Oracle product in future) that allows the user to analyze data offline
- Siebel Advanced Reports / OracleBI Reporting & Publishing : In Siebel Analytics, this was a solution delivered using Actuate; in OracleBI Suite Enterprise Edition, it will initially still involve Actuate, with XML Publisher added subsequently and complementing the Actuate functionality.
Future Developments
Whilst the OracleBI Suite Enterprise Edition is not, at the time of writing (May 2006) currently available, Oracle have started to release plans for how they intend to develop the suite in future.
As previously mentioned, OracleBI Discoverer End User Layers are likely to become a data source for the Analytic Server, with Business Area metadata being importable into the Enterprise Semantic Model. Also, either OracleBI Discoverer Plus OLAP will become a client for the Analytic Server, or elements of OracleBI Discoverer Plus OLAP functionality will be incorporated into OracleBI Answers to make it more "OLAP-aware". Going further into the future, Oracle are likely to provide a migration path for OracleBI Discoverer users who wish to migrate to the BI Suite Enterprise Edition, although no details of this have been made available yet.
The present version of Siebel Analytics ships with an OEM version of Informatica PowerCenter to provide ETL capabilities. Oracle are likely to gradually replace this with Oracle Warehouse Builder in future releases, and indeed there is no particular reason to use Informatica now if only the standalone Analytics Platform is being used, as there is no Informatica-specific functionality that it requires.
Releases over the next twelve to eighteen months are likely to see more and more elements of Oracle Fusion Middleware being incoporated into BI Suite Enterprise Edition, including Business Activity Monitoring and XML Publisher, and Oracle are planning to make use of the Siebel Real-Time Analytics products to provide self-learning predictive analytics, and Oracle Data Mining for high-performance, in-database analytics.
More details on Oracle's current plans for the BI Suite Enterprise Edition can be found online at http://www.oracle.com/applications/fusion/oracle-business-intelligence-strategy-faq.pdf
Predicted Timelines
At the time of the Oracle BI Suite Enterprise Edition announcement in New York (April 2006), the following development timeline was given for the new product line:
- Oracle Application Server 10gR2 10.1.2 - Available now
Contains Oracle Business Intelligence Enterprise Edition (currently only available (May 2006) as Siebel Analytics 7.8)
and Oracle Business Intelligence 10g Standard Edition (previously known as Oracle Business Intelligence 10g)
- Oracle Application Server 10gR3 10.1.3.3 - Available Summer 2006
As above products, plus Oracle BI Suite Standard Edition One will be available.
A new product called Oracle BI Publisher (renamed XML Publisher) will be available, plus support for SAP BW.
Oracle BI Publisher will come with tools to support migration from Oracle Reports.
Oracle Warehouse Builder 10gR2 will be available (although now packaged with the Oracle Database, not Oracle BI Suite Standard Edition.Watch for pricing announcements)
- Oracle Application Server 10gR3 10.1.3.4 - Available end of calendar
year 2006
As above, plus new "advanced analytics solution" and "Discoverer Unification with Analytic Server", thought to be the inclusion of End User Layers as a data source, and Oracle BI Discoverer Plus OLAP functionality in Oracle Answers
- Oracle Application Server 11g - Available end of Calendar Year 2007
A new major release of the BI Suites, with all products continuing.
New features for Analytic apps
Conclusions and Summary
Oracle BI Suite Enterprise Edition is a completely new set of business intelligence and reporting products based on Siebel Analytics. Centring on Oracle BI Analytics Server, an application server for BI applications that provides a semantic model, connections to heterogenous data sources and a multidimensional query engine, BI Suite Enterprise Edition comes with Oracle BI Answers, an ad-hoc query tool, OracleBI Dashboard, a web-based publishing tool that aggregates reports, and a host of online and offline analytics tools that leverages the platform.
For existing users of Oracle's business intelligence tools, the major areas of interest are the Analytics Server, query engine and mid-tier cache, which accept querys from the user against logical objects, translate the query into native database calls, and store the results on the application server tier to improve the performance of subsequent queries. Existing investments in technologies such as Oracle OLAP are protected as the new platform uses their capabilities when at all possible, and new options are opened up through connectivity to data sources such as Microsoft Analysis Services and SAP BW.
Whilst at the time of writing (May 2006) firm details are sketchy, Oracle have given fairly strong indications as to the future direction of the product suite, with integration with Oracle OLAP and OracleBI Discoverer one of the main priorities. The first release of the Oracle-branded suite is due in June or July 2006, with further releases due over the subsequent eighteen months.
References
During the preparation of this article, the following articles and publications were referred to:
- "Oracle Business Intelligence Suite EE Components", Oracle Corp.
http://www.oracle.com/technology/products/bi/enterprise-edition-platform-components.html
- "Siebel Analytics and ETL Performance",
Siebel and Microsoft Corp.
http://hosteddocs.ittoolbox.com/SiebelAnalyticsandETLPerformance080604.pdf
- "Modeling and Querying Multidimensional Data Sources in Siebel
Analytics", Siebel
http://db.cs.berkeley.edu/dblunch-fa2005/siebel.ppt