XML Publisher 5.6.2 Available for Download
If you read my articles earlier this year on XML Publisher 5.6 RC2, you'll be interested to know that the full production version, now known as XML Publisher 5.6.2, is available for download from http://edelivery.oracle.com. It's a bit of a convoluted download process (choose a language, press OK, enter your details, accept the export restrictions and then select "Oracle Application Server Products", then "Microsoft Windows (32-bit)", then select Oracle XML Publisher 5.6.2 Media Pack for Microsoft Windows (32-bit)) - why it's not on OTN I don't know as it's a regular Application Server product and not part of e-Business Suite. Anyway...
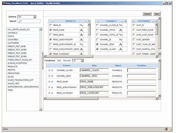
The install is pretty straightforward as it comes with it's own installation of OC4J, so you don't need to deploy the application manually. Once you're up and running it's pretty much the same as here, here and here, except there's now a new SQL query builder as part of the online application, that allows you to graphically put a query together in much the same way as Oracle Reports Builder's SQL query generator.

Having the query builder in place alters the workflow now when building a report, as you can start at the XML Publisher online site, build your query there and then drop in to XML Publisher Desktop to define the template, rather than having to manually put the query together whilst in the template builder. All will be explained in a couple of weeks though when my next article for OTN, on building an online reporting application using XML Publisher 5.6.2, should be published. Watch this space as they say.