Dates, Timestamp and Oracle BI Answers Filters
I was working with a customer today who had brought in a new Oracle source into their OBIEE physical layer. The source had several tables with date columns that used the DATE datatype, and these tables were then used to create a simple dimensional model, like the one below.


-------------------- Logical Request (before navigation):which will mean that your index won't get used, unless you create a corresponding function-based index on the date column. It also screws up partition elimination as well, which can seriously impact the response time of your query.RqList distinct
Items.Order ID as c1 GB,
Items.Order Date as c2 GB
DetailFilter: Items.Order Date = TIMESTAMP '2007-04-12 00:00:00.000'
OrderBy: c1 asc, c2 asc+++Administrator:480000:48000b:----2009/03/06 21:27:26
-------------------- Sending query to database named orcl2 (id: <<309826>>):
select distinct T6622.ORDID as c1,
T6631.ORDERDATE as c2
from
ITEMS T6622,
ORDERS T6631
where ( T6622.ORDID = T6631.ORDID and T6631.ORDERDATE = TIMESTAMP '2007-04-12 00:00:00' )
order by c1, c2
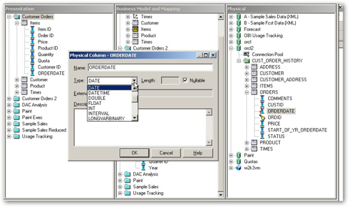
The answer to this problem is to go back to the physical model in Oracle BI Administrator, and change the DATETIME datatype that OBIEE assigns to Oracle DATE datatypes by default, to an OBIEE DATE datatype, like this:




-------------------- Logical Request (before navigation):So the moral of the story there is, if you're bringing Oracle data in and it's got DATE datatypes, make sure you correct the DATETIME datatypes that the import process assigns to them in the physical model, otherwise you'll hit this same problem around superfluous TIMESTAMPs. If you've already built your logical model before you find this issue, make sure you delete and the re-add the date columns after you correct the physical model datatype, otherwise Answers will still go on using TIMESTAMPs even if you change the repository model and even refresh the Answers metadata. Simple once you know how, but it took us a good few hours to sort out.RqList distinct
Items.Order ID as c1 GB,
Items.ORDERDATE as c2 GB
DetailFilter: Items.ORDERDATE = DATE '2007-04-12'
OrderBy: c1 asc, c2 asc+++Administrator:300000:300005:----2009/03/06 21:46:19
-------------------- Sending query to database named orcl2 (id: <<12826>>):
select distinct T6622.ORDID as c1,
T6631.ORDERDATE as c2
from
ITEMS T6622,
ORDERS T6631
where ( T6622.ORDID = T6631.ORDID and T6631.ORDERDATE = TO_DATE('2007-04-12' , 'YYYY-MM-DD') )
order by c1, c2
The story didn't end there though. The customer also set up a session variable that held, for each user, yesterday's date. They populated this within an initialization block that selected against the SYSDATE pseudo-column, truncating it and taking 1 off to return yesterday's date.



-------------------- Logical Request (before navigation):Checking the execution plan for this new query, it is indeed using the index we created. Now obviously, this is a "dangerous thing" as we're making the assumption that our database, or more correctly database client software, will always keep using this same NLS_LANG setting, but given that I can't see any other way of getting the BI Server to store the date session variable as a date rather than date and time, it's a working solution that solved the immediate problem.RqList distinct
Items.Order ID as c1 GB,
Items.ORDERDATE as c2 GB
DetailFilter: Items.ORDERDATE = '06-MAR-2009'
OrderBy: c1 asc, c2 asc+++Administrator:300000:300006:----2009/03/06 21:58:47
-------------------- Sending query to database named orcl2 (id: <<12934>>):
select distinct T6622.ORDID as c1,
T6631.ORDERDATE as c2
from
ITEMS T6622,
ORDERS T6631
where ( T6622.ORDID = T6631.ORDID and T6631.ORDERDATE = '06-MAR-2009' )
order by c1, c2
So, a day of fiddling around with dates, and thanks to John Minkjan, Venkat and Christian Berg who chipped in with some advice. If anyone else faces the same issue, hopefully this posting will be of use.