How to Use Versioning in ODI 12c
How many times have you been working on a project and something goes wrong, or the power shuts off, or you go on vacation and someone has messed with your code or somehow your work is lost? Well, now you have an alternative to safe proof your project work.
Versioning in ODI is allowed at various hierarchy levels within the instances and is stored in the master repository. What this means is that if you have multiple work repositories connected to the same master, you can see all the versions when connected to either work repository.
A version is a backup copy of an object that is saved as a checkpoint in ODI. ODI allows you to version Projects, Folders, Packages, Scenarios, Load Plans, Mappings, Procedures, Knowledge Modules, Models, Model Folders and Solutions. You will need to decide which objects to create and manage versions for, but this tutorial will review the process using Packages.
Fast Review: A package is made up of steps organized into a diagram that is executed. The steps include mappings, variables, procedures, ODI tools (such as OdiXMLConcat, OdiZip, etc), models, sub-models and datastores.
- Connect and move to the Designer Navigator and expand the Projects folder.

- Select and expand Packages. In our example I will open up Target Data Load.

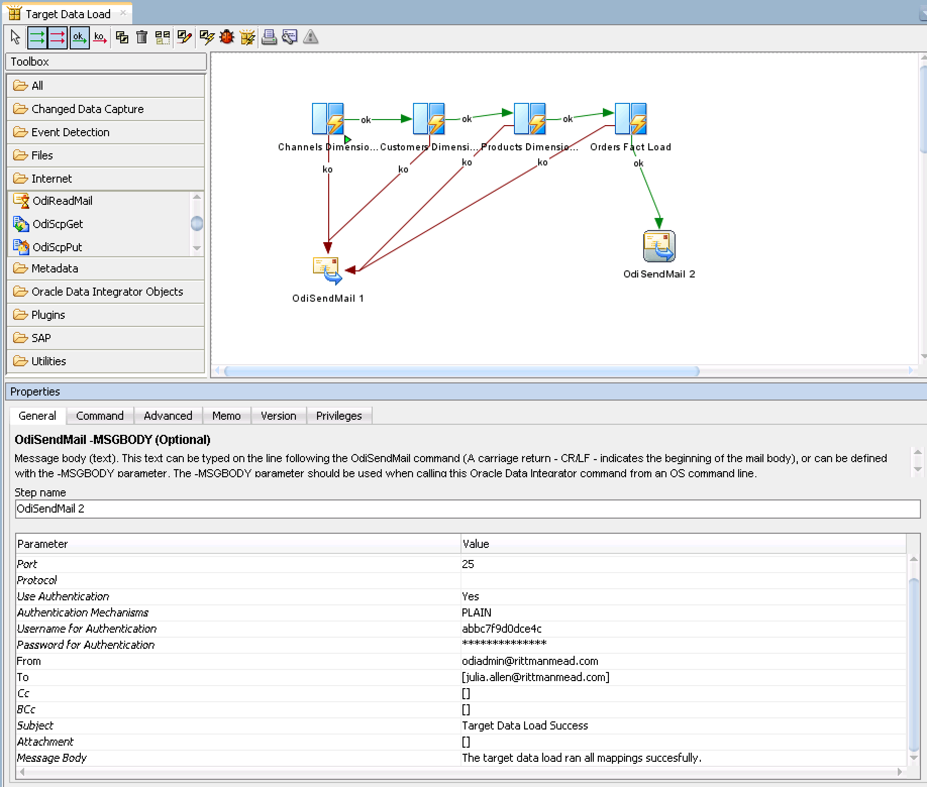
- As you see below a well trained ODI developer has set up the load plans to run in a specific execution and if any fail, to send an email.
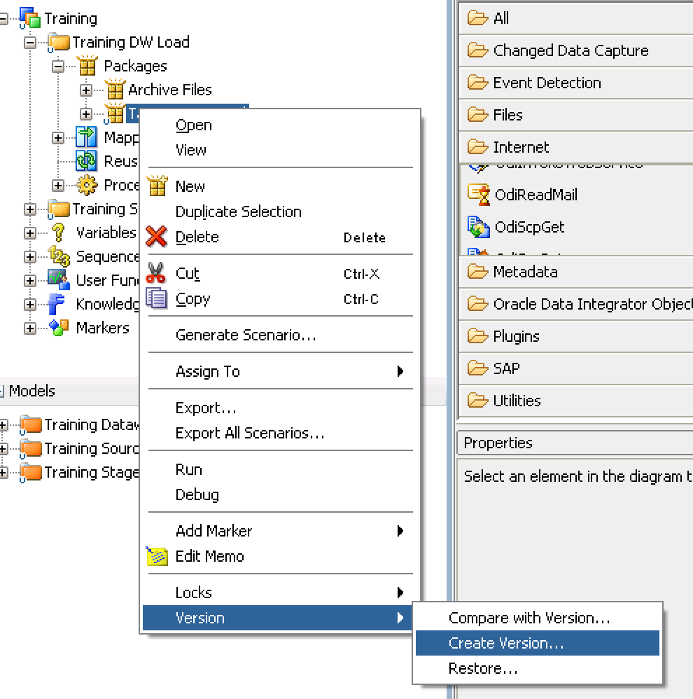
In addition to a fail notification, a new manager also wants to know the package executed successfully. We will create an original version of the package and then add a new email notification. Once we have finished our changes, we will create a new version. - Right-click on the Target Data Load package and select Version > Create Version

- Type 'Target Data Load v1' as the name and 'Existing Target Data Load package (original)' in the description. You can name the original (or next version, depending on where you are in your versions) whatever you would like. Best practice is to keep the name simple and a version. Make sure to put more descriptive details about the purpose of the version in the description box below the version name.
Now that we have our original version safely created, we can make our changes to the package.
- If it is not expanded, expand the Internet accordion of the ODI toolbox and locate OdiSendMail. Highlight OdiSendMail and place it on the canvas to the right
- Using the toolbar connect your last mapping to OdiSendMail 2 using the green ok arrow. Remember to click on the mapping and drag your cursor to OdiSendMail 2.
- Make sure to click on the white cursor from menu (above the Toolbox, to the left of the green arrows) and click Odi Send Mail 2 so the properties window populates with the mail server information. Press Save. Contact your company email or network admin to get the required smtp information.
Pro-tip: For our demonstrations and tutorials we use mailtrap.io. It is a working dummy smtp testing server.
- Once completed your screen should look similar to the image below.
- Before we version the changes, we should test them. Execute the new package by right clicking on the newly modified package, in our tutorial it will be Target Data Load. Click OK and accept the defaults in the Run window.
WARNING: Make sure you are in the correct environment for testing and development. DO NOT run any package that will change or affect any real data.
- Now check your execution under the Operator tab to make sure it was successfully executed.
- Now we will create a new version of the package that will be the latest version. We will repeat earlier steps, so return to the Designer Navigator > Projects window and click on the Target Data Load package. Right-click Target Data Load package and go to Version > Create Version. Note when the window appears you see the original version in the bottom box.
Leave the default name and change it to v2. Then for a description put 'Added successful execution for Target Data Load mappings OdiSendMail' and click ok.
You have now created 2 versions of your package: the original version and the modified version with the success email. Versioning is a key feature in ODI that really allows multiple developers to interact and work together to achieve the best results for data integration projects.
Special Note:
In this post, we reviewed how to use internal versioning in ODI. Rittman Mead always recommend to use an external configuration management systems (ex: GitHub) in ODI releases earlier than 12.2.1.2, rather than the internal versioning. In the next ODI patchset, there will be integration with Git for better work flow control. Subversion integration is currently available as of ODI 12.1.3.
If you are interested in seeing how to use Git in conjunction with older versions of ODI (prior to 12.2.1.2.6) stay tuned and check out an upcoming video here using Rittman Mead Principal Consultant Pete Tamsin's method for 'Using Git in an ODI Procedure'.
Huge thanks to Pete Tamsin and Michael Rainey for their help editing this post. No man, or woman, is an island!
Find me on:
Related Videos: